下半年已经来了,如果你苦苦寻找一个赚米的橡木,不想入坑各种盘bi链,不想进去当炮灰,不想重头资,想过一份轻资产创业的生意,那么大健康赛道里面的细分赛道——膏贴,无疑是今年乃至以后的最佳选择,不需要投入很多,即使O投也可以搞,普通人也可以通过膏永堂逆天改命。
下面就从几个方面介绍膏永堂:
一、膏永堂是什么,是那个公司搞的,背景及平台
二、膏永堂魔式玩法,能不能适合干
三、膏永堂市场扶持情况
膏永堂是什么?
湖南华瑾生物科技有限公司(简称“华瑾生物”),作为一家深耕生物医药与中药保健领域的民营企业,在产品研发、生产及销售环节展现出卓越的专业能力与雄厚实力。公司坐落于湖南省益阳市,凭借其敏锐的市场洞察力与坚定的行业使命感,持续深耕大健康产业,始终秉持“关注健康,传递关爱心”的企业宗旨,解决用户痛点问题
华瑾生物公司旗下品牌“膏永堂”始于1906年民间偏方,历经百年口碑相传,该平台采用互联网+模式,线上线下都能推广,回报亚健康伙伴。膏永堂膏药,并不是什么三无产品,而是有备案的产品,膏永堂膏药是非物质文化遗产产品,是有这个标识的,百年传艺,匠心永驻。
膏永堂好评回头客非常多,原因是产品好,产品很稳,效果好,口口相传
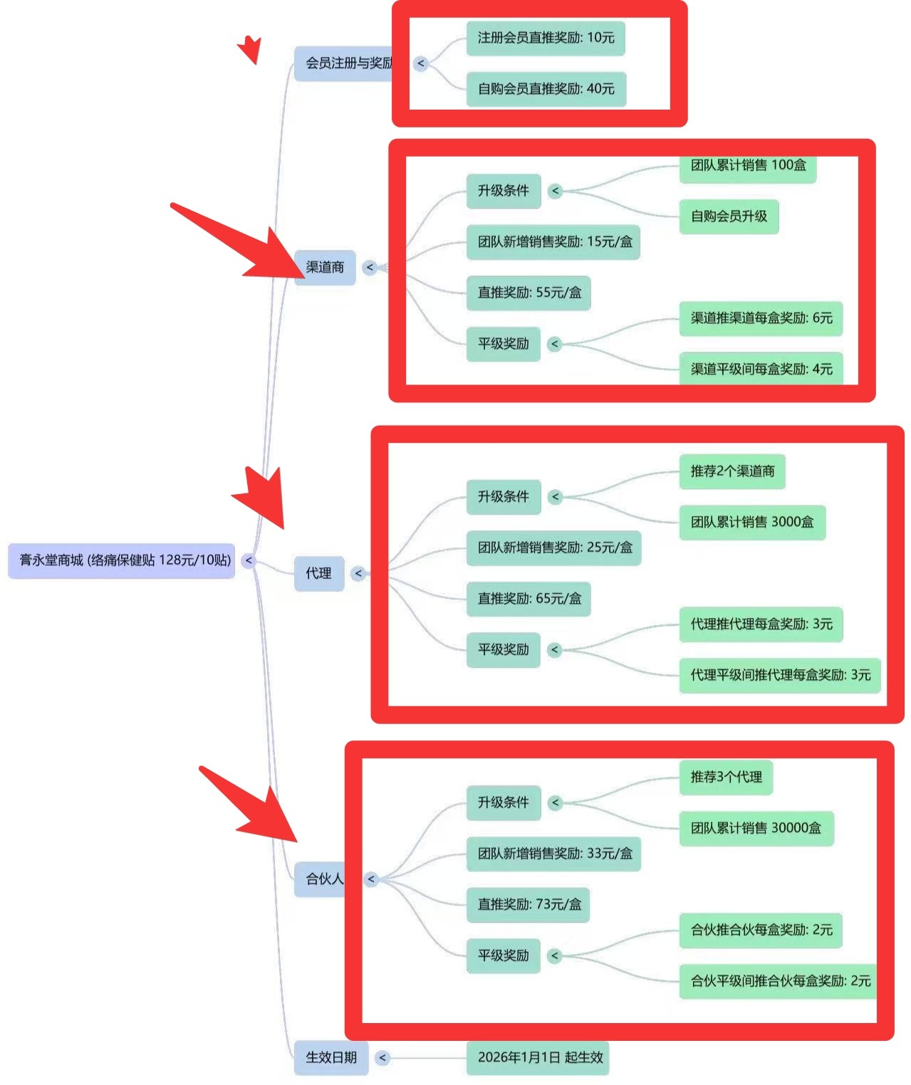
膏永堂魔式玩法以及真能收益吗
具体看图片介绍
膏永堂O投资,没门槛非常适合轻资产创业的伙伴。帮助用户解决疼痛问题,同时我们做作为推广的小伙伴,赚取合适的收益,一举两得。
为什么膏永堂膏药是好的健康赛道呢?
据统计,膏药贴剂市场规模很大,某品牌销量10多亿贴,年销售收入高达几十亿。
我们有没有发现现在电子化以后,很多都需要在办公室里办公,可以问下身边的朋友一天在办公室呆多长时间,一天在办公室做多久,我敢说,一般一做一上午,一座一天,尤其是客服,搞设计的,搞研发的,包括老板等等都是办公室久坐一族,做的时间久了,腰肌劳损,颈椎,腰椎会出现问题,不断地受到折磨,有的严重的做手术,但是做手术没有大几万下不来的,一盒膏药就能搞定的事情,为啥要花大几万去做手术呢,这样既伤身又伤精力。为了自己的身心健康,还需提前预防保养。
还有经常开车的一族,中老年一族,年轻的时候拼命干,现在老了,问题出来了,身体有这种或者那种的问题。
所以说膏药的市场是非常巨大的,你用了膏贴觉得效果好,会自动转接给身边的亲人朋友,这就达到了自动裂变的效果。
因为膏药是易耗品,膏永堂膏药是非遗产品,产品质量是非常的ok,产品好,复购的人群非常的多,就促进了产品的自动裂变,转介绍推荐就成为水到渠成的事情了。
膏永堂市场扶持情况
其中发圈,渠道以上发一天3条以上奖励一贴,一个月补贴30贴。渠道商群每天188,手气最佳88-888,出单了得到更多,只要每天认真做市场,这个奖拿到手软。团队扶持,膏永堂赚到的前100w全部拿出来补贴团队扶持市场,能来到本群的广抢hong包都要抢几百上千的。很多橡木搞着搞着都消失了,原因很简单,市场很乱,不负责玩套路,收割,失去了信任,能稳定走下去的必定靠谱,膏永堂天天出地推,一直都在,一直都靠谱。
膏永堂膏药如何加入?
扫码小程序码,想体验的自购一单,不好用直接用,好用的找我领取下单鸿包,截图私信,byg1568 备注膏永堂
开一家膏永堂连锁店,不需要囤货,也不需要你发货。搞一盒回去用,如果效果好了,推荐给你的七大姑八大姨,推荐身边的朋友,他们用了都说好,效果好就会找你拿推荐码拿货,这样一传十,十传百,百传千,好的效果会自己说话的,疗效好才会给你宣传。这不是一个的简单橡木,更是一个逆天改命的生意,不容错过。
限时福利:抢占财富先机
即日起至8月30日:
①识别小程序开后台。
② 自购一单联系底部导师领取专属鸿包,送全网影视免费看!【扫码开启财富之门】👇扫码添加导师领取






琼ICP备2024040541号-2